Deployment scheme: Distributed deployment
You have several options for deploying Kaspersky Next XDR Expert. Before you start, ensure that you are familiar with the different deployment schemes, and then choose the one that best meets your organization's requirements.
This section provides a description of the distributed deployment scheme.

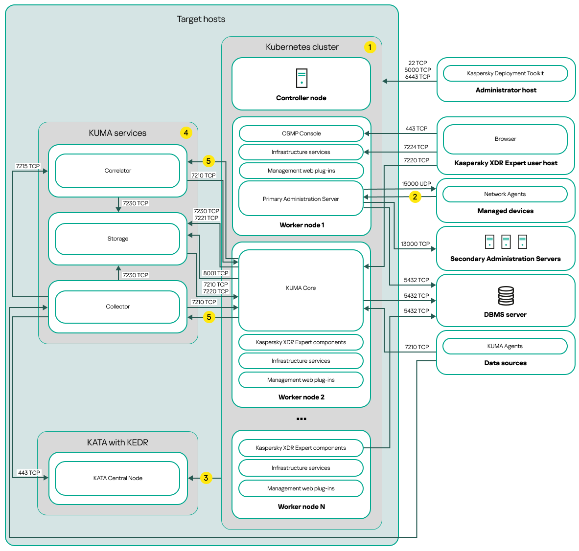
Distributed deployment scheme of Kaspersky Next XDR Expert
The distributed deployment scheme of Kaspersky Next XDR Expert contains the following main components:
- Administrator host. On this host, an administrator uses Kaspersky Deployment Toolkit to deploy and manage the Kubernetes cluster and Kaspersky Next XDR Expert. The administrator host is not included in the Kubernetes cluster.
- Kubernetes cluster. A Kubernetes cluster includes the controller node (also referred to as primary node during the deployment procedure) and, at a minimum, three worker nodes. The number of worker nodes may vary. On the scheme, the distribution of Kaspersky Next XDR Expert components among the worker nodes is shown as an example. Actual component distribution may vary.
- DBMS server. A server with an installed database management system is required for the proper function of Kaspersky Next XDR Expert components. An administrator uses Kaspersky Deployment Toolkit to install the DBMS.
- Hosts with KUMA services. The KUMA services (collectors, correlators, and storages) are installed on the hosts that are located outside the Kubernetes cluster. The number of target hosts for KUMA services may vary.
- KATA with KEDR. Kaspersky Anti Targeted Attack Platform with the Kaspersky Endpoint Detection and Response functional block. For details about KATA deployment scenarios, refer to the KATA documentation.
- Kaspersky Next XDR Expert user host. A user device that is used to sign in to OSMP Console or KUMA Console.
- Secondary Administration Servers (optional). Secondary Administration Servers are used to create a Server hierarchy.
- Managed devices. Client devices protected by Kaspersky Next XDR Expert. Each managed device has Network Agent installed.
Ports
The scheme does not provide all of the ports required for successful deployment. For the full list of ports, refer to the Ports used by Kaspersky Next XDR Expert section.
Scheme legend:
On the scheme, the communication within the Kubernetes cluster between hosts and between Kaspersky Next XDR Expert components is not shown. For details, refer to the Ports used by Kaspersky Next XDR Expert section.
For the list of ports that must be opened on the managed devices, refer to the Ports used by Kaspersky Next XDR Expert section.
For details about integration with KATA, including KEDR functional block, refer to the Integration with KATA/KEDR section.
On the scheme, the KUMA services are deployed according to the distributed deployment scheme. The number of target hosts for KUMA services may vary. The list of ports to be opened depends on the selected deployment scheme. For the full list of ports, refer to the Ports used by Kaspersky Next XDR Expert section.
Port TCP 7221 and other ports to install services. You specify these ports as a value for --api.point <port>.
Page top